应用简介
exagear安卓模拟器手机版是一款模拟器游戏盒子,有了它,用户可以在手机上畅玩电脑游戏,包括红色警戒、星际争霸、三国志等经典游戏。只需要将下载好的游戏包导入即可畅玩,非常简单。想要重温童年经典的用户千万不要错过,还能和其他用户一起交流探讨游戏经验,分享趣事。欢迎各位下载。

1、首先下载压缩包;
2、安装exagear安卓模拟器手机版;

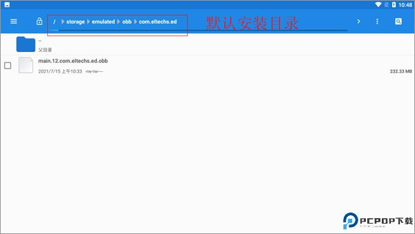
3、在文件管理里面找到“.eltechs.ed.obb”;

4、把“.eltechs.ed.obb”移动到exagear模拟器安装目录下;
默认安装目录【/com.eltechs.ed】

5、下载游戏,解压游戏到手机内存的exagear目录下,没有自建;
6、启动应用程序,第一次加载可能较长慢慢等待,如果出错请重复上面几步!进入后选择自己要玩的游戏;

7、点击游戏会出现两个选择,第一个是在带侧边鼠标键盘启动,第二个是全屏启动游戏!远择一项,在选择第二个破解内购;
8、接下来就是加载游戏,可能加载时间较长,等待一会儿,进入后就可以尽情的游戏了。

1、你必须拥有你将要运行的PC游戏的授权副本。第一步是将其安装到桌面PC上。
2、将游戏的安装文件夹从你的PC(通常在C:Program Files下)移动到你的移动设备SD卡上的" exear "文件夹。
3、如果你有一个版本需要在CD驱动器中保存游戏数据,那么,请将CD中的文件复制到你的Android设备中,将其他游戏文件传输到的文件夹中(在exear文件夹中)。
4、启动exear Strategies应用程序并运行exe。
1、exagear拥有多个游戏数据包,导入即可一键安装使用,通过手机即可便捷操作,让您在掌控电脑数据之后提升齐全的功能,进行快速的安装以及齐全玩法;
2、各种工具的巧妙组合让您体验更优质的游戏乐趣,这里的玩法齐全内置的工具也更为轻松,享受精彩的游戏过程,快速安装体验游戏;
3、在体验电脑游戏的时候手机上可以为大家内置更多功能,通过其中的数据包提供有效辅助,安装体验电脑游戏的同时让大家感受到令人感叹的游戏体验。
当用户在手机上使用exagear软件的时候都会搭配一个inputbridge这个虚拟键盘来操作,目前操作使用的方法也很简单,只需要先把inputbridge的文件解压出来。
1、首先先把inputbridge解压到一个我们可以找到的文件夹里面。

2、然后我们打开软件,再把显示在其他应用上层的权限给打开。

3、然后我们再打开软件,点击“import“

4、找到你之前解压的inputbridge的数据文件,也就是图中的这个。

5、然后这里的语言选择中文。

6、再去软件里把这个的后台限制给打开。

7、这里注意不要关闭软件,然后我们再打开exagear,点击右上角的这个小齿轮,会出现一些选项。

8、再点击这个眼睛一样的图标就可以显示出虚拟键盘了。

应用信息
相关专题MORE +